Instance Verification Kit (IVK)
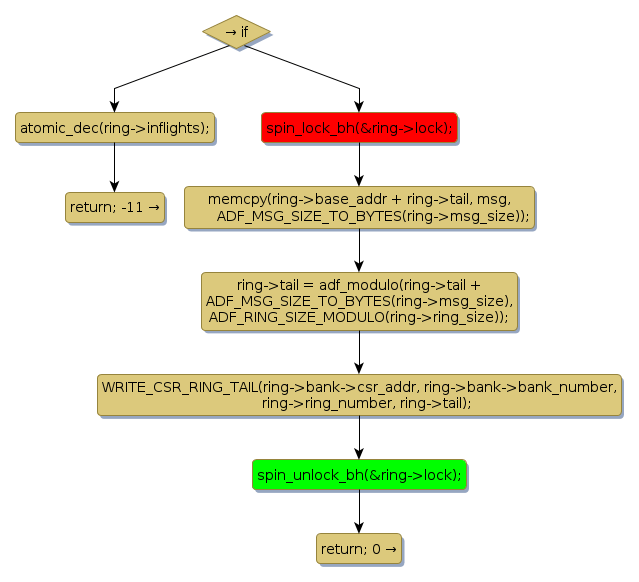
spin lock @ [4203+26+/linux-3.19-rc1/drivers/crypto/qat/qat_common/adf_transport.c]
Instance Signature: lock
|
The Matching Pair Graph:
|
|
Function Name
|
Control Flow Graph (CFG)
|
Events Flow Graph (EFG)
|
Source Correspondence
|
|
adf_send_message
|
|
|
[3980+16+/linux-3.19-rc1/drivers/crypto/qat/qat_common/adf_transport.c]
|